PCCar.ru - Ваш автомобильный компьютер

Вернуться   PCCar.ru - Ваш автомобильный компьютер > MP3Car ТехИнфа > Общение с машиной

Результаты опроса: Интерфейс программы TECU-III ...
меня устраивает 142 41.04%
требуется потратить время на переделку - пользоваться очень неудобно 15 4.34%
устраивает, но хорошо бы внести несерьезные измененния 34 9.83%
сойдет, лучше тратить время на добавление в программу поддержку новых модулей 146 42.20%
другой вариант 9 2.60%
Голосовавшие: 346. Вы ещё не голосовали в этом опросе

Закрытая тема
 
Опции темы Поиск в этой теме
Старый 01.08.2017, 20:07   #4631
GASCHE
Старший Пользователь
 
Аватар для GASCHE
 
Регистрация: 01.04.2010
Регион: 35
Сообщений: 697
GASCHE is on a distinguished road
По умолчанию

Цитата:
Сообщение от Suhr Посмотреть сообщение
если бы был криминал у меня бы ничего не работало! верно?
Не совсем если Cascade и TECU работают то все нормально с драйверами, тогда дело в J2534N3L.dll а как она работает с драйвером FTDI я не знаю.
К ветке
Цитата:
2. 'SOFTWARE\PassThruSupport.04.04\Valentin Software - J2534 NISSAN 3LINE'
у вас есть доступ вы ее видите, там самое главное чтобы путь к J2534N3L.dll был прописан верно, веткой
Цитата:
1. 'SYSTEM\CurrentControlSet\Enum\FTDIBUS\VID_6001+PI D_0403+''SerialNumber''A\0000\Device Parameters'
я не разу не пользовался это наверно особенность J2534N3L.dll поэтому все вопросы к Валентину.
GASCHE вне форума  
Старый 02.08.2017, 07:54   #4632
Suhr
Пользователь
 
Регистрация: 20.05.2015
Регион: 03
Сообщений: 57
Suhr is on a distinguished road
По умолчанию

Валентин тогда еще написал
Цитата:
Win10 - не есть хорошая система для диагностических программ
Suhr вне форума  
Старый 02.08.2017, 09:21   #4633
GASCHE
Старший Пользователь
 
Аватар для GASCHE
 
Регистрация: 01.04.2010
Регион: 35
Сообщений: 697
GASCHE is on a distinguished road
По умолчанию

Ну, это все точка зрения. Хотим мы этого или нет но альтернативы пока не видно.
GASCHE вне форума  
Старый 02.08.2017, 09:26   #4634
Suhr
Пользователь
 
Регистрация: 20.05.2015
Регион: 03
Сообщений: 57
Suhr is on a distinguished road
По умолчанию

сегодня попробую все тоже самое на 7-ке
Suhr вне форума  
Старый 04.08.2017, 12:37   #4635
jurassan
Старший Пользователь
 
Регистрация: 16.05.2013
Возраст: 55
Город: магнитогорск
Регион: 74
Машина: ниссан
Сообщений: 186
jurassan is on a distinguished road
По умолчанию

По варику скудновато.
Вложения
Тип файла: rar INFINITI JX35 2013.rar (157.9 Кб, 707 просмотров)
jurassan вне форума  
Старый 07.08.2017, 12:32   #4636
Valentin8080
Старший Пользователь
 
Регистрация: 17.02.2010
Возраст: 46
Регион: 03
Машина: Toyota Corolla
Сообщений: 980
Valentin8080 is a jewel in the roughValentin8080 is a jewel in the roughValentin8080 is a jewel in the rough
По умолчанию

Цитата:
Сообщение от Suhr Посмотреть сообщение

Цитата:
Да доступ дайте своему пользователю на эти ветки реестра и все должно работать.

как его дать то?
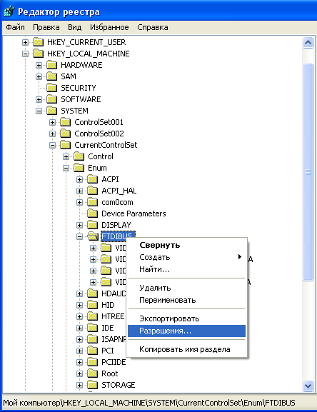
Что-то типа такого. Как именно в 10-ке я не знаю, но думаю аналогично.
Миниатюры
Нажмите на изображение для увеличения
Название: reg.PNG
Просмотров: 1083
Размер:	22.8 Кб
ID:	47895  
__________________
Мой отчет TOYOTA COROLLA 2004
Valentin8080 вне форума  
Старый 07.08.2017, 12:38   #4637
Valentin8080
Старший Пользователь
 
Регистрация: 17.02.2010
Возраст: 46
Регион: 03
Машина: Toyota Corolla
Сообщений: 980
Valentin8080 is a jewel in the roughValentin8080 is a jewel in the roughValentin8080 is a jewel in the rough
По умолчанию

Цитата:
Сообщение от GASCHE Посмотреть сообщение
веткой я не разу не пользовался это наверно особенность J2534N3L.dll поэтому все вопросы к Валентину.
Это ветка параметров драйвера FTDI, в частности параметра FTDI Default Latency Timer.
__________________
Мой отчет TOYOTA COROLLA 2004
Valentin8080 вне форума  
Старый 13.08.2017, 04:16   #4638
diag_nost
Старший Пользователь
 
Регистрация: 13.05.2011
Город: хабаровск
Регион: 27
Машина: калдина st210 98'
Сообщений: 83
diag_nost is on a distinguished road
По умолчанию

Лог nissan leaf
Вложения
Тип файла: zip nissan leaf.zip (31.6 Кб, 647 просмотров)
diag_nost вне форума  
Старый 20.08.2017, 20:22   #4639
Besogon
Старший Пользователь
 
Регистрация: 05.04.2015
Регион: 01
Сообщений: 108
Besogon is on a distinguished road
По умолчанию Ниссан Примера Р12 2001 дв. QR20DE Япония вариатор

Доброго всем здравия, давненько не бывал тут, вот заслоночку почистил опять и крайней версией холостые оборотики обучил. В проге вот только объем увеличился на 20 Мб, а по виду так все и осталось - как были неизвестные обучения, так и стоят неизвестные. Варик-то научились за два года читать? Есть смысл шнурок подбирать под заказ? Извените, если вопрос не в тему или что-то пропустил, все читать некогда. Логи прилагаю.

Последний раз редактировалось Besogon; 25.08.2017 в 20:45.
Besogon вне форума  
Старый 20.08.2017, 21:18   #4640
Pitsto
Banned
 
Регистрация: 18.08.2017
Возраст: 26
Город: Москва
Регион: 77, 97, 99, 177
Машина: Есть
Сообщений: 11
Pitsto is infamous around these parts
По умолчанию

Цитата:
Сообщение от Suhr Посмотреть сообщение
сегодня попробую все тоже самое на 7-ке
Как результаты теста на 7? Можно скромненький мануал попросить?
Pitsto вне форума  
Закрытая тема

Метки
nissan, toyota, диагностика


Здесь присутствуют: 1 (пользователей: 0 , гостей: 1)
 

Ваши права в разделе
Вы не можете создавать новые темы
Вы не можете отвечать в темах
Вы не можете прикреплять вложения
Вы не можете редактировать свои сообщения

BB коды Вкл.
Смайлы Вкл.
[IMG] код Вкл.
HTML код Выкл.



Часовой пояс GMT +4, время: 14:01.


Работает на vBulletin® версия 3.8.4.
Copyright ©2000 - 2026, Jelsoft Enterprises Ltd.
Перевод: zCarot