PCCar.ru - Ваш автомобильный компьютер

Вернуться   PCCar.ru - Ваш автомобильный компьютер > MP3Car ТехИнфа > Разработка программ > Программы управления > iCarDS > Предыдущие версии iCar DS

Ответ
 
Опции темы Поиск в этой теме
Старый 19.08.2010, 13:09   #351
karpuk
Старший Пользователь
 
Аватар для karpuk
 
Регистрация: 13.02.2006
Город: Minsk
Регион: Беларусь
Машина: Audi A4
Сообщений: 502
karpuk is a glorious beacon of lightkarpuk is a glorious beacon of lightkarpuk is a glorious beacon of lightkarpuk is a glorious beacon of lightkarpuk is a glorious beacon of lightkarpuk is a glorious beacon of light
По умолчанию

Цитата:
Сообщение от vihr76 Посмотреть сообщение
включаеш тв нажимаеш плей и появляется снег (а как настраивать каналы незнаю)
Я так понял что у тебя только звука нет. Тогда давай искать. В k-lite кодеках есть програмулина GraphEdit. Запусти её. Нажми Ctrl+F. В появившемся окошке, в разделе Video Capture Sources найди свой девайс и нажми Insert Filter. Закрой окно. На каждом из пинов нажми провую кнопку мыши и выбери Render Pin. Нажми плай. Звук есть. И картинку пришли
karpuk вне форума   Ответить с цитированием
Старый 19.08.2010, 13:24   #352
vihr76
Старший Пользователь
 
Аватар для vihr76
 
Регистрация: 05.03.2009
Возраст: 49
Город: odessa
Регион: Украина
Машина: 94\mitsubishi\lancer
Сообщений: 137
vihr76 is on a distinguished road
По умолчанию

Цитата:
Сообщение от karpuk Посмотреть сообщение
Я так понял что у тебя только звука нет. Тогда давай искать. В k-lite кодеках есть програмулина GraphEdit. Запусти её. Нажми Ctrl+F. В появившемся окошке, в разделе Video Capture Sources найди свой девайс и нажми Insert Filter. Закрой окно. На каждом из пинов нажми провую кнопку мыши и выбери Render Pin. Нажми плай. Звук есть. И картинку пришли
немогу , rrds запускается но нереагирует ни на какие движения (выйти могу только resetom)
__________________
Mitsubichi lancer - Intel D945GCLF2D+Atom330(2core)-1GB-HDD160GB-M3-ATX, TDA7560.aver. pilot tv.gps.fm
vihr76 вне форума   Ответить с цитированием
Старый 19.08.2010, 18:15   #353
karpuk
Старший Пользователь
 
Аватар для karpuk
 
Регистрация: 13.02.2006
Город: Minsk
Регион: Беларусь
Машина: Audi A4
Сообщений: 502
karpuk is a glorious beacon of lightkarpuk is a glorious beacon of lightkarpuk is a glorious beacon of lightkarpuk is a glorious beacon of lightkarpuk is a glorious beacon of lightkarpuk is a glorious beacon of light
По умолчанию

Цитата:
Сообщение от vihr76 Посмотреть сообщение
немогу , rrds запускается но нереагирует ни на какие движения (выйти могу только resetom)
Беги домой за клавиатурой: Alt+Ctrl+Del
karpuk вне форума   Ответить с цитированием
Старый 19.08.2010, 18:43   #354
vihr76
Старший Пользователь
 
Аватар для vihr76
 
Регистрация: 05.03.2009
Возраст: 49
Город: odessa
Регион: Украина
Машина: 94\mitsubishi\lancer
Сообщений: 137
vihr76 is on a distinguished road
По умолчанию

клава уже не поможет надо сносить систему
__________________
Mitsubichi lancer - Intel D945GCLF2D+Atom330(2core)-1GB-HDD160GB-M3-ATX, TDA7560.aver. pilot tv.gps.fm
vihr76 вне форума   Ответить с цитированием
Старый 20.08.2010, 15:08   #355
vihr76
Старший Пользователь
 
Аватар для vihr76
 
Регистрация: 05.03.2009
Возраст: 49
Город: odessa
Регион: Украина
Машина: 94\mitsubishi\lancer
Сообщений: 137
vihr76 is on a distinguished road
По умолчанию

Цитата:
Сообщение от karpuk Посмотреть сообщение
Я так понял что у тебя только звука нет. Тогда давай искать. В k-lite кодеках есть програмулина GraphEdit. Запусти её. Нажми Ctrl+F. В появившемся окошке, в разделе Video Capture Sources найди свой девайс и нажми Insert Filter. Закрой окно. На каждом из пинов нажми провую кнопку мыши и выбери Render Pin. Нажми плай. Звук есть. И картинку пришли
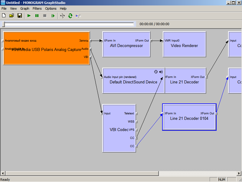
все так и слелал ,тв влкюается принажатии плей ,звук есть .А как настраивать каналы всеравно не пойму .с радио другая проблема ,включаю радио aver включается но звука нету когда выключаеш радио и включаеш тв и после выключения тв на секунд 30 играет радио ,потом перестает .
подскажите как это можно настроить пожалуйста
картинку чуть пожее скину
Миниатюры
Нажмите на изображение для увеличения
Название: 2010-08-20_135032.png
Просмотров: 876
Размер:	18.5 Кб
ID:	17990  
__________________
Mitsubichi lancer - Intel D945GCLF2D+Atom330(2core)-1GB-HDD160GB-M3-ATX, TDA7560.aver. pilot tv.gps.fm

Последний раз редактировалось vihr76; 20.08.2010 в 16:11.
vihr76 вне форума   Ответить с цитированием
Старый 20.08.2010, 17:59   #356
karpuk
Старший Пользователь
 
Аватар для karpuk
 
Регистрация: 13.02.2006
Город: Minsk
Регион: Беларусь
Машина: Audi A4
Сообщений: 502
karpuk is a glorious beacon of lightkarpuk is a glorious beacon of lightkarpuk is a glorious beacon of lightkarpuk is a glorious beacon of lightkarpuk is a glorious beacon of lightkarpuk is a glorious beacon of light
По умолчанию

Цитата:
Сообщение от vihr76 Посмотреть сообщение
все так и слелал ,тв влкюается принажатии плей ,звук есть .А как настраивать каналы всеравно не пойму .с радио другая проблема ,включаю радио aver включается но звука нету когда выключаеш радио и включаеш тв и после выключения тв на секунд 30 играет радио ,потом перестает .
подскажите как это можно настроить пожалуйста
картинку чуть пожее скину
Судя по картинке граф фильтров строится запипецно. Даже не знаю что и посоветовать. Обновлять дрова пробовал?
Попробуй настроить канал в граф едиторе(в контекстном меню оранжевого фильтра) и запусти плай.
karpuk вне форума   Ответить с цитированием
Старый 20.08.2010, 18:22   #357
vihr76
Старший Пользователь
 
Аватар для vihr76
 
Регистрация: 05.03.2009
Возраст: 49
Город: odessa
Регион: Украина
Машина: 94\mitsubishi\lancer
Сообщений: 137
vihr76 is on a distinguished road
По умолчанию

меня какбы тв не очень интересует . а вот радио очень. еще одна фишка по поводу радио .когда закрываю радио aver не выключается даже после закрития rrds может, это шота даст
__________________
Mitsubichi lancer - Intel D945GCLF2D+Atom330(2core)-1GB-HDD160GB-M3-ATX, TDA7560.aver. pilot tv.gps.fm
vihr76 вне форума   Ответить с цитированием
Старый 20.08.2010, 18:59   #358
vihr76
Старший Пользователь
 
Аватар для vihr76
 
Регистрация: 05.03.2009
Возраст: 49
Город: odessa
Регион: Украина
Машина: 94\mitsubishi\lancer
Сообщений: 137
vihr76 is on a distinguished road
По умолчанию

вопрос к Bersenev в последнем скине cfstyle 1.0.1.269 при загрузке rrds впервую очередь открывается фото (можно как-то отключить ).спасибо
__________________
Mitsubichi lancer - Intel D945GCLF2D+Atom330(2core)-1GB-HDD160GB-M3-ATX, TDA7560.aver. pilot tv.gps.fm
vihr76 вне форума   Ответить с цитированием
Старый 20.08.2010, 19:46   #359
Bersenev
Бывалый писикарщик
 
Аватар для Bersenev
 
Регистрация: 23.04.2009
Возраст: 55
Город: Ставрополь
Регион: 26
Машина: Opel Zafira 2007
Сообщений: 5,275
Bersenev has a brilliant futureBersenev has a brilliant futureBersenev has a brilliant futureBersenev has a brilliant futureBersenev has a brilliant futureBersenev has a brilliant futureBersenev has a brilliant futureBersenev has a brilliant futureBersenev has a brilliant futureBersenev has a brilliant futureBersenev has a brilliant future
По умолчанию

Цитата:
Сообщение от vihr76 Посмотреть сообщение
вопрос к Bersenev в последнем скине cfstyle 1.0.1.269 при загрузке rrds впервую очередь открывается фото (можно как-то отключить ).спасибо
Зайди в экран Фото, закрой его КРЕСТИКОМ (в кружочке ), и выйди из РРДС, и Фото тебя больше беспокоить не будет, или отключи режим ВОССТАНОВЛЕНИЯ.
Bersenev вне форума   Ответить с цитированием
Старый 21.08.2010, 12:39   #360
DenK
Старший Пользователь
 
Регистрация: 10.11.2009
Возраст: 51
Регион: Украина
Сообщений: 165
DenK is on a distinguished road
По умолчанию

Не работает переключение день ночь и в последней версии у меня не загружается веббраузер, взял более раннюю работает нормально.

В логе пишет много ошибок, в частности на веббраузер и переключение день ночь.
Мой лог:
PHP код:

21.08.2010 10
:37:08:Extention "Car2PCPlugin" loding errorНедопустимая строка с указанием классаProgID"Car2PCPlugin.RRExtension"
21.08.2010 10:37:08:Skin "c:\Program Files\TipTop software\Road Runner DS\skins\bmv2\loader.skin" error on execute command "ONSOURCECHANGE"Invalid commandONSOURCECHANGE
21.08.2010 10
:37:08:Invalid capture device name
21.08.2010 10
:37:08:Skin "c:\Program Files\TipTop software\Road Runner DS\skins\bmv2\menu.skin" error on execute command "ONSOURCECHANGE"Invalid commandONSOURCECHANGE
21.08.2010 10
:37:08:Skin "c:\Program Files\TipTop software\Road Runner DS\skins\bmv2\menu.skin" error on execute command "ONSCREENSTART"Invalid commandONSCREENSTART
21.08.2010 10
:37:13:Skin "c:\Program Files\TipTop software\Road Runner DS\skins\bmv2\menu.skin" error on execute command "ONBTNPRESS"Invalid commandONBTNPRESS
21.08.2010 10
:37:13:Skin "c:\Program Files\TipTop software\Road Runner DS\skins\bmv2\menu.skin" error on execute command "load;wbrowser;Web"Error loading skin "wbrowser"Invalid token "A01,0,93,800,505,"BROWSER""''"BROWSER"'' is not a valid integer value
21.08.2010 10
:37:14:Skin "c:\Program Files\TipTop software\Road Runner DS\skins\bmv2\menu.skin" error on execute command "ONBTNPRESS"Invalid commandONBTNPRESS
21.08.2010 10
:37:14:Skin "c:\Program Files\TipTop software\Road Runner DS\skins\bmv2\menu.skin" error on execute command "load;wbrowser;Web"Error loading skin "wbrowser"Invalid token "A01,0,93,800,505,"BROWSER""''"BROWSER"'' is not a valid integer value
21.08.2010 10
:37:16:Skin "c:\Program Files\TipTop software\Road Runner DS\skins\bmv2\menu.skin" error on execute command "ONBTNPRESS"Invalid commandONBTNPRESS
21.08.2010 10
:37:16:Skin "c:\Program Files\TipTop software\Road Runner DS\skins\bmv2\menu.skin" error on execute command "GAMMA"Invalid commandGAMMA
21.08.2010 10
:37:23:Skin "c:\Program Files\TipTop software\Road Runner DS\skins\bmv2\menu.skin" error on execute command "ONBTNPRESS"Invalid commandONBTNPRESS 
Вложения
Тип файла: txt RoadRunner.txt (2.0 Кб, 991 просмотров)
DenK вне форума   Ответить с цитированием
Ответ


Здесь присутствуют: 1 (пользователей: 0 , гостей: 1)
 
Опции темы Поиск в этой теме
Поиск в этой теме:

Расширенный поиск

Ваши права в разделе
Вы не можете создавать новые темы
Вы не можете отвечать в темах
Вы не можете прикреплять вложения
Вы не можете редактировать свои сообщения

BB коды Вкл.
Смайлы Вкл.
[IMG] код Вкл.
HTML код Выкл.



Часовой пояс GMT +4, время: 02:11.


Работает на vBulletin® версия 3.8.4.
Copyright ©2000 - 2026, Jelsoft Enterprises Ltd.
Перевод: zCarot